Ship production- ready code
Ship production- ready code
Ship production- ready code
Prompt, code, and refine more efficiently with an all-in-one platform built for agentic development.
Prompt, code, and refine more efficiently with an all-in-one platform built for agentic development.
Prompt, code, and refine more efficiently with an all-in-one platform built for agentic development.




Coding Tools
Coding Tools
Coding Tools
Agents, at your command
Agents, at your command
Agents, at your command
All in one agentic coding interface— built into Warp's Agentic Development Environment
All in one agentic coding interface— built into Warp's Agentic Development Environment
All in one agentic coding interface— built into Warp's Agentic Development Environment


Turn minutes into seconds
Things that would normally take me 10 minutes instead take just a few seconds to do with Warp, and that adds up to hours saved every day. That's why I'm a diehard Warp fan.

Marco Casalaina
VP Products, Core AI and AI Futurist

Turn minutes into seconds
Things that would normally take me 10 minutes instead take just a few seconds to do with Warp, and that adds up to hours saved every day. That's why I'm a diehard Warp fan.

Marco Casalaina
VP Products, Core AI and AI Futurist


Turn minutes into seconds
Things that would normally take me 10 minutes instead take just a few seconds to do with Warp, and that adds up to hours saved every day. That's why I'm a diehard Warp fan.

Marco Casalaina
VP Products, Core AI and AI Futurist
State of the art agent, Oz
Leading models and full terminal use across the software development lifecycle
Rankings as of Nov 11, 2025
Multi-model by default
Instant access to the latest models from OpenAl, Anthropic, and Google. Our mixed- model approach outperforms single-model setups, keeping you working with the best model on the market.



Optimized for multi-repo changes
Oz agents can make complex, multi-repo changes. Ask agents to make cross-repo changes like client / server contracts or updating internal documentation.
Highly capable: Full Terminal Use and Computer Use
Oz agents have Full Terminal Use, enabling them to run interactive terminal commands and Computer Use, enabling them to verify changes.
State of the art agent, Oz
Leading models and full terminal use across the software development lifecycle
Rankings as of Nov 11, 2025
Multi-model by default
Instant access to the latest models from OpenAl, Anthropic, and Google. Our mixed- model approach outperforms single-model setups, keeping you working with the best model on the market.



Optimized for multi-repo changes
Oz agents can make complex, multi-repo changes. Ask agents to make cross-repo changes like client / server contracts or updating internal documentation.
Highly capable: Full Terminal Use and Computer Use
Oz agents have Full Terminal Use, enabling them to run interactive terminal commands and Computer Use, enabling them to verify changes.
State of the art agent, Oz
Leading models and full terminal use across the software development lifecycle
Rankings as of Nov 11, 2025
Multi-model by default
Instant access to the latest models from OpenAl, Anthropic, and Google. Our mixed- model approach outperforms single-model setups, keeping you working with the best model on the market.



Optimized for multi-repo changes
Oz agents can make complex, multi-repo changes. Ask agents to make cross-repo changes like client / server contracts or updating internal documentation.
Highly capable: Full Terminal Use and Computer Use
Oz agents have Full Terminal Use, enabling them to run interactive terminal commands and Computer Use, enabling them to verify changes.
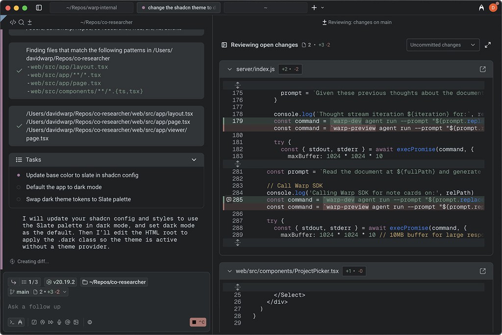
Code review interface
Code review interface
Review agent written code without breaking flow
Review agent written code without breaking flow
Review and re-prompt the code your agent is writing in real time, quickly identifying whether your agent is on track
Review and re-prompt the code your agent is writing in real time, quickly identifying whether your agent is on track
Native Code Editor
Native Code Editor
Make quick changes yourself
Make quick changes yourself
Take control of the code without leaving your flow. Open, edit, and save files in Warp's native file editor.
Take control of the code without leaving your flow. Open, edit, and save files in Warp's native file editor.
Full context
Full context
Codebase indexing & more
Codebase indexing & more
Warp is designed for large, professional codebases, and supports real-time codebase indexing, and making changes across multiple repos.
Use Rules, images, documentation, and URLs to tailor responses.






Code review interface
Review agent written code in context
Review and re-prompt the code your agent is writing in real time, quickly identifying whether your agent is on track


Native File Editor
Make quick changes yourself
Take control of the code without leaving your flow. Open, edit, and save files in Warp's native file editor.


Full context
Codebase indexing & more
Warp is designed for large, professional codebases, and supports real-time codebase indexing, and making changes across multiple repos.
Use Rules, images, documentation, and URLs to tailor responses.


State Of The Art
State Of The Art
State Of The Art
Warp has everything you expect from a modern agentic development tool
Warp has everything you expect from a modern agentic development tool
Warp has everything you expect from a modern agentic development tool

Access all your context through MCP
Use MCP to make external context available to Warp. Add MCP servers from services like Linear, Figma, Slack, and Sentry.

Control how Warp’s agent behaves with industry standard MD files
WARP.md (compatible with agents.md, claude.md) lets you consolidate information to share with agents.

A powerful prompt editor
Universal Input lets you add rich context to your prompts: use '@' to search files, upload images, or attach URLs. Warp will index all attached assets to inform responses.

Access all your context through MCP
Use MCP to make external context available to Warp. Add MCP servers from services like Linear, Figma, Slack, and Sentry.

Control how Warp’s agent behaves with industry standard MD files
WARP.md (compatible with agents.md, claude.md) lets you consolidate information to share with agents.

A powerful prompt editor
Universal Input lets you add rich context to your prompts: use '@' to search files, upload images, or attach URLs. Warp will index all attached assets to inform responses.

Access all your context through MCP
Use MCP to make external context available to Warp. Add MCP servers from services like Linear, Figma, Slack, and Sentry.

Control how Warp’s agent behaves with industry standard MD files
WARP.md (compatible with agents.md, claude.md) lets you consolidate information to share with agents.

A powerful prompt editor
Universal Input lets you add rich context to your prompts: use '@' to search files, upload images, or attach URLs. Warp will index all attached assets to inform responses.



Level up
Warp has been the one tool I've continuously reached for time and time again. It's helped me level up my skills as a developer and it keeps me in the flow.

Erin Mikail Staples
Senior Developer Experience Engineer

Level up
Warp has been the one tool I've continuously reached for time and time again. It's helped me level up my skills as a developer and it keeps me in the flow.

Erin Mikail Staples
Senior Developer Experience Engineer

Level up
Warp has been the one tool I've continuously reached for time and time again. It's helped me level up my skills as a developer and it keeps me in the flow.

Erin Mikail Staples
Senior Developer Experience Engineer


Level up
Warp has been the one tool I've continuously reached for time and time again. It's helped me level up my skills as a developer and it keeps me in the flow.

Erin Mikail Staples
Senior Developer Experience Engineer
Private and Secure
Private and Secure
Transparency and control at every touchpoint.
Transparency and control at every touchpoint.
Complete Control
Control exactly how much autonomy agents have, from approving every step to allowing full autonomy. Configurable at the individual and enterprise level.
Your data, secure and private
No training on your data by external model providers. Control over analytics and telemetry -- one click disable. ZDR and BYO LLM available on enterprise plans.
Full transparency
You can read the list of high-level telemetry events that get sent for app analytics and monitor telemetry in real-time with our native Network Log. Visit our Privacy docs for more info.